Автоматизировали коммуникацию между отделами «фронт-офиса» и «производства» с помощью интеграции сервисов для внешней и внутренней работы. Теперь все отделы работают в своем удобном сервисе, но находятся в одном инфополе.

Зачастую диджитал и IT-компании работают в двух системах: фронт коммуницирует с внешним миром через АmoCRM, а бэк отделы, разработка, поддержка, производство – работают в таск трекерах. Отделам нужно взаимодействовать друг с другом – передать заявки, переносить сделку по этапам, оставлять комментарии по заказу. Приходиться писать где-то в чате, созваниваться, вводить в курс, напоминать. Бывает, что небольшое производство или служба доставки работает в Кайтене – это удобно, быстрое мобильное приложение, но путь сделки идет в CRM-системе, по завершению его заказ нужно передавать исполнителю. Синхронизация двух сервисов позволит командам работать в одном инфополе, не потерять важные данные и не выполнять лишние действия.
АmoCRM — сервис для организации процесса продаж и контактов с клиентами. Удобен для внешних коммуникаций — принимает заявки и ведет заявку по воронке.Kaiten – сервис для управления командами и рабочим процессом. Удобен для ежедневной работы и задач внутри команды.
Мы пообщались с руководителем компании Ингруппа, как проходила интеграция Kaiten и АmoCRM, и какой результат получил клиент.
8 лет интегрируем AmoCRM с различными сервисами. Компания неоднократно занимала призовые места в CRM-рейтингах, в том числе и первое место за самое технологичное внедрение amoCRM. В кейсе расскажет, как прошла интеграция Amo и Kaiten, чем это удобно и какой получился результат.
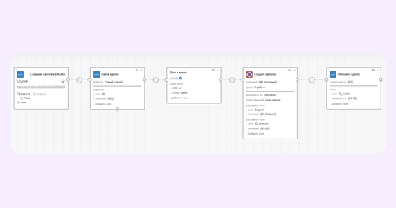
Как проходила интеграция: платформа и логическая цепочка
Интеграция проходила на morekit.io – это платформа для интеграций между различными сервисами. Мы настроили интеграцию Amo и Kaiten таким образом, чтобы это было удобно для конкретной компании — под их точечный запрос и процесс.
На картинке ниже видно, как выглядит процесс интеграции. Это цепочка действий по процессу, которые передаются из одного сервиса в другой через Webhook.
Сама интеграция довольно гибкая, может затрагивать любые сущности в amoCRM и Kaiten, что позволяет удобно настроить любой процесс под конкретные задачи компании.


Как работает интеграция в процессе работы
Синхронизация двух сервисов упростила междепартаментное взаимодействие между фронтом ( отделом продаж) и производством (бэком). Все работают в своих системах, но не просто передают информацию в чатах, а автоматизированно получают сведения о статусе задачи и информацию о сделке.
Передвижение сделки в воронке
Допустим, менеджер по продажам заключил договор с клиентом и должен передать заказ в производство. Он переносит сделку в АmoCRM на этап «Передано в производство». В это время автоматически создается карточка в Кайтен на этапе «В работе». Теперь её видят бэк-отделы – разработка, поддержка, производство.


Интеграция работает и в обратном направлении. Если сделку перенести в Кайтен на следующий этап «В работе у производства» – сделка в АmoCRM также поменяет свой этап.
Коммуникация между отделами
В карточке Кайтен можно оставить комментарий – он отобразится в АmoCRM, как примечание с данными автора. Например, производство оповещает проектного менеджера, что завтра заказ будет готов. Он оставляет комментарий в Кайтен, тот мгновенно появляется в АmoCRM.


Когда сделка переместится на этап «Заказ готов» – менеджеру поступит задача «Связаться с клиентом».
В результате интеграции АmoCRM и Kaiten все отделы работают в своих системах, а передача информации между ними автоматизирована. Если вы тоже хотите настроить подобную интеграцию, Ингруппа поможет провести синхронизацию АmoCRM и Kaiten под ваши процессы и типовые рабочие задачи.
Поделитесь в комментариях, как в вашей компании устроено взаимодействие между продажами и остальными отделами. Какие сервисы используете, как передаете информацию от отдела к отделу?








